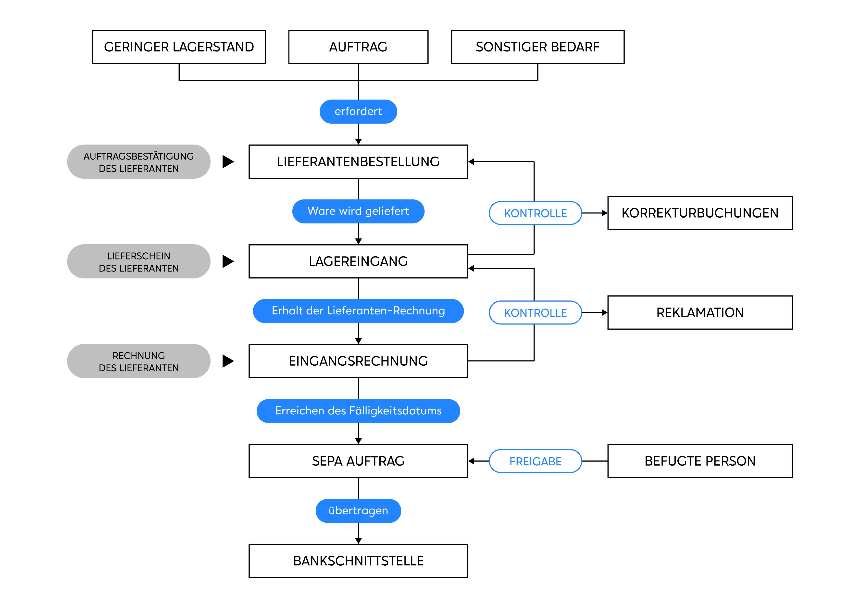
Prozess Einkauf
In dieser Dokumentation wird der optimale Ablauf eines Einkaufs asello beschrieben. Durch unterschiedliche Gründe kann ein Bedarf an neuer Ware entstehen. In asello kann der Einkaufsvorgang von der Bestellung bis zur Rechnungsbegleichung abgebildet werden.

Info
Alle Dokumente, ob in asello erstellt oder von einer externen Quelle hinzugefügt, sind miteinander verknüpft und beim Öffnen eines Dokumententyps können die zusammenhängenden Dokumente jederzeit eingesehen werden.
Lieferantenbestellung
Wird neue Ware für den Verkauf benötigt, kann in asello eine Lieferantenbestellung erstellt werden. Durch die Lieferantenverwaltung kann ein detailliertes Lieferantenverzeichnis geführt werden. Für eine Lieferantenbestellung kann aus einem gespeicherten Lieferanten gewählt werden oder im Zuge der Bestellung ein neuer Lieferant erstellt werden. Die benötigten Produkte werden mit Stückzahl und hinterlegtem Einkaufspreis zur Bestellung hinzugefügt. Die fertige Lieferantenbestellung kann nun an die gespeicherte Lieferanten-E-Mail-Adresse direkt aus asello gesendet oder auf anderem Wege an den Lieferanten übermittelt werden.
Info
Wird die Bestellung vom Lieferanten bestätigt, besteht die Möglichkeit die Auftragsbestätigung der Bestellung hinzuzufügen.
Lagereingang
Die Bestellung wurde vom Lieferanten bearbeitet und die bestellte Ware wird geliefert. Trifft die Lieferung im Lager ein, wird eine Lagereingangsbuchung erstellt. Der Lagereingangsbuchung kann als Referenz die Lieferscheinnummer des Lieferanten, sowie das Lieferscheindokument hinzugefügt werden. Anschließend wird die ursprüngliche Bestellung mit dem Lagereingang verknüpft. Dadurch werden alle Positionen der Bestellung automatisch mit der bestellten Stückzahl und Artikelbezeichnung der Lagereingangsbuchung hinzugefügt. Bei der Kontrolle der gelieferten Waren können die Stückzahlen der einzelnen Positionen korrigiert, oder als nicht bzw. falsch geliefert markiert werden. Ist die Ware vollständig geliefert worden, kann die Lagereingangsbuchung erstellt werden, andernfalls wird der Lagereingang nur als Teillieferung verbucht und die Bestellung bleibt bis zur vollständigen Lagereingangsbuchung offen. In diesem Schritt können Falschlieferungen dokumentiert werden, wie zum Beispiel eine Überlieferung, fehlende sowie falsche Positionen.
Info
Der Lagereingang kann auch direkt in der Bestellung erstellt werden. Dies kann in jedem Unternehmen anders gehandhabt werden, da verschiedenen Mitarbeitern bzw. Bereichen individuelle Berechtigungen zugewiesen werden können. So ist es zum Beispiel möglich dem Lageristen zwar die Bestelldetails anzeigen zu lassen, allerdings nicht die Einkaufspreise.
Eingangsrechnung
Ist die Bestellung zugestellt worden, wird der Lieferant eine Rechnung senden. Das Rechnungsdokument kann der Bestellung oder Lagereingangsbuchung hinzugefügt werden. Im Anschluss wird eine Eingangsrechnung für die Forderung des Lieferanten erstellt. Durch die Verknüpfung werden die Positionen der Lagereingangsbuchung übernommen. Zusätzlich kann eine Referenznummer (z.B. die Rechnungs-nummer) und ein Zahlungsziel eingetragen werden. In diesem Zuge können noch mal alle Dokumente verglichen und Unstimmigkeiten geklärt werden.
SEPA Auftrag für Eingangsrechnungen
Wurde die Eingangsrechnung mit einem Zahlungsziel erstellt kann diese durch einen SEPA Auftrag automatisch verrechnet werden. Einem SEPA Auftrag können mehrere fällige Eingangsrechnungen hinzugefügt und ein Durchführungsdatum gesetzt werden. Nach Abschluss eines SEPA Auftrags wird dieser durch eine befugte Person (z.B. Chef) kontrolliert und für die Zahlung freigegeben. Nach der Freigabe wird der SEPA Datenträger in eine Bankschnittstelle importiert, um die Zahlung automatisch durchzuführen.
Die Eingangsrechnungen des SEPA Auftrags befinden sich nun im Zahlungslauf. Von der Bankschnittstelle können die Buchungen eines Bankkontos in asello überspielt werden. Sind die Zahlungen des SEPA Auftrages durchgeführt worden, erscheinen die Buchungen in asello. Die mit den Ausgangsbuchungen verknüpften Eingangsrechnungen werden dadurch abgeschlossen und der Einkauf ist vollständig abgebildet.
Info
In asello kann die gesamte Warenwirtschaft eines Unternehmens abgebildet werden. So bleibt der gesamte innerbetriebliche Ablauf in einem System und eine doppelte Datenerfassung ist nicht notwendig. asello bietet eine umfassende Lagerverwaltung, perfekte Auftragsabwicklung (vom Angebot bis zur Rechnung), einen einfachen Buchhaltungsexport, ein detailliertes Kundenverzeichnis und vieles mehr.